中大型PLC / (模块型)
这是一款高速,大容量的模块化 PLC。它在程序执行速度、运动控制周期、系统响应性等方面表现优秀,可以实现设备控制的高速化。此外,该 PLC 程序符合国际标准规格 IEC 61131-3,使得程序标准化成为可能。还配备了运转记录功能,可以记录故障前后的设备状态,使现场的问题原因分析更为简单。
产品阵容
产品特性
阵容齐全,可根据电机轴数选择高性能CPU
详情请观看视频。
快速设定、快速传输、快速编程
搭载Universal Library,遵循IEC 61131-3国际标准,支持PLCopen Motion Control FB
支持17家厂商的50个系列。打破厂商壁垒,5分钟即可启动
“Universal Library” 实现可根据需求来选择合适的电机厂商。
将各个厂商不同的设定软件整合至KV STUDIO
可以兼容不同厂商,使用同样的设定和编程操作。
从设计到启动 仅需“一个软件”即可完成。
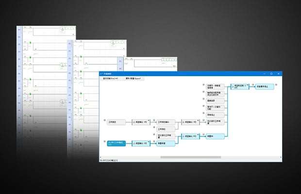
产品特性
依靠运转记录功能解决故障
存储设备停运前后的设备信息。
可快速掌握故障原因,有利于缩短修复时间;采取高效的解决对策,为提高设备稼动率做出贡献。
- 存储 : 自动存储设备程序运行的各软元件、相机、事件的数据
- 播放 : 追溯到故障发生的时间,联动播放已存储的各种数据
- 分析 : 自动分析梯形图程序,树形化相关软元件
存储
播放
分析
通过征兆监测以防止故障
按扫描时间实时监控各周期、设备各动作时间以及温度、压力、扭矩等波形数据。捕捉设备发生异常前的变化,发出警报。
标配OPC UA 服务器
- 可通过国际标准规格与各种设备及系统连接
- 以高安全性确保数据通信的安全
连接所有电机
- 支持EtherCAT🄬 和MECHATROLINK-III 两大运动网络,可控制各公司的电机
- 可根据用途和成本选择合适的电机
高规格PLC
- 配备专属ASIC,基本指令执行速度达0.96 ns
- 配备运动专属SOC,控制周期达125 μs/5 轴
- 凭借强大的高速性和应用性,提高设备性能
【遵循 IEC61131-3】KV-8000 系列支持 "ST语言"
- 可大幅削减程序创建工时
- 可直接用算式执行运算处理
- 可跨越厂商的壁垒进行沿用